The Turtle files found in the EMO-BON crates are harvested and aggregated into a triple store, forming a large, interconnected knowledge graph of EMO-BON data.
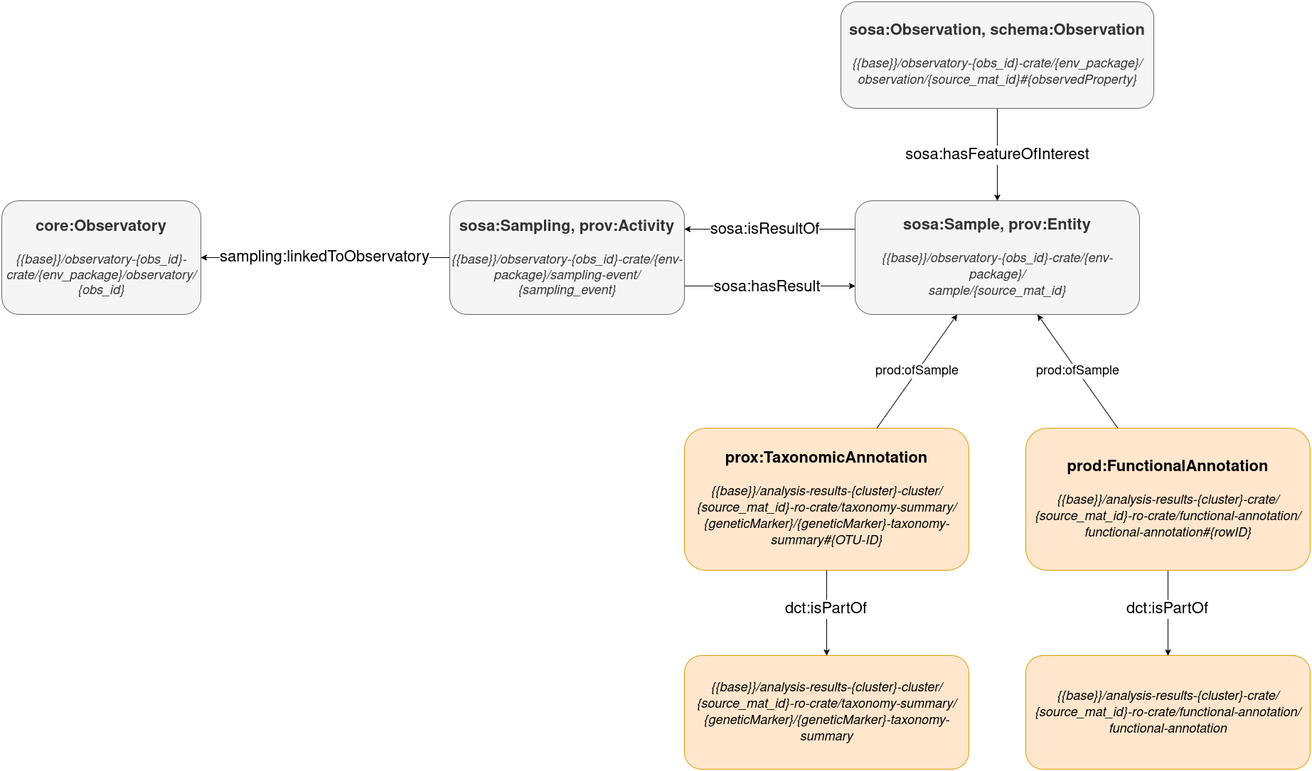
Analysis Results Entity Diagram
Taxonomy Annotation¶
Taxonomic annotation results from sequence analysis.
Class:
prod:TaxonomicAnnotationRelationships:
Taxonomic annotation →
prod:ofSample→ SampleTaxonomic annotation →
dct:isPartOf→ Taxonomy Annotation collection
URI Pattern:
{{base}}/analysis-results-{cluster}-crate/{source_mat_id}-ro-crate/taxonomy-summary/{geneticMarker}/{geneticMarker}-taxonomy-summary#{OTU-ID}
Example:
https://data .emobon .embrc .eu /analysis -results -cluster -01 -crate /EMOBON _AAOT _Wa _42 -ro -crate /taxonomy -summary /SSU /SSU -taxonomy -summary #2157
Taxonomy Annotation Collection¶
Collection of taxonomy annotations
URI Pattern:
{{base}}/analysis-results-{cluster}-crate/{source_mat_id}-ro-crate/taxonomy-summary/{geneticMarker}/{geneticMarker}-taxonomy-summary
Example:
Functional Annotation¶
Functional annotation results from sequence analysis.
Class:
prod:FunctionalAnnotationRelationships:
Functional annotation →
prod:ofSample→ SampleFunctional annotation →
dct:isPartOf→ Functional Annotation collection
URI Pattern:
{{base}}/analysis-results-{cluster}-crate/{source_mat_id}-ro-crate/functional-annotation/functional-annotation#{rowID}
Example:
https://data .emobon .embrc .eu /analysis -results -cluster -01 -crate /EMOBON _AAOT _Wa _42 -ro -crate /functional -annotation /functional -annotation #GO:0055085
Functional Annotation Collection¶
Collection of functional annotations
URI Pattern:
{{base}}/analysis-results-{cluster}-crate/{source_mat_id}-ro-crate/functional-annotation/functional-annotation
Example:
https://data .emobon .embrc .eu /analysis -results -cluster -01 -crate /EMOBON _AAOT _Wa _42 -ro -crate /functional -annotation /functional -annotation
